
Context
My Responsibilities
While working at Notation Creative Consulting, I served as the Design Lead in this engagement, ensuring a consistent interaction experience across the platform and all devices. Throughout the project, I took on multi-faceted roles, spearheading UX work, UI design, user research, and playing a key role in shaping the overall product strategy.
Apart from the design work, I took on the role of Scrum Master for several months and collaborated closely with the product owner on requirements gathering and formulating business rules.
I was involved in the product development from the very beginning in 2020 and played a key role in shaping its evolution over 2.5 years. When I left Notation Creative, the project was still in progress and was eventually launched in late 2024.
Challenge
We partnered with Sennheiser to tackle four core challenges, each requiring close collaboration with engineering, rapid iteration, and constant validation with real users.
Enabling intuitive navigation of Spectera so users can operate a complex system with ease.
Balancing technical complexity with simplicity, ensuring advanced controls remain accessible.
Building Sennheiser’s first scalable design system, laying the foundation for future products.
Designing a consistent interface for hardware–software integration, delivering precision and clarity in high-pressure environments.
Strategic Goals
Balance Feature Scope and Core Functionality
Deliver a solution that improves existing systems while meeting the essential functionality required by sound engineers for live audio monitoring.Build User Trust and Ensure Adoption
Introduce new technology in a way that aligns with users’ existing mental models, preserving familiar workflows while reimagining them to leverage new capabilities.Define a Sustainable Business Model
Identify monetizable features and shape the product architecture to support Sennheiser’s plans for a scalable product suite, where features can be bundled and sold strategically.Maintain Market Leadership Through Speed to Market
Continuously prioritize and scope features to meet tight timelines, ensuring Sennheiser is first to launch this new technology ahead of competitors.
Introducing: Spectera
Project Insights — Where I Spent Most of My Time
Over nearly three years on this project, my role evolved significantly. I began as an individual contributor working alongside two external senior designers. As the team expanded, I proactively took on greater responsibility, eventually becoming accountable for all design deliverables within the engagement with Sennheiser.
This project profoundly shaped my career and deepened my passion for designing within complex systems. I honed my ability to communicate effectively with diverse stakeholders, mentored interns and junior designers joining the team, and initiated key design processes at Notation Creative that strengthened how we approach UX in an agile environment.
Co-creating the Future of Professional Audio
Translating abstract emerging technology into a user experience
A core part of shaping the concept was bringing people together. Sennheiser’s hardware engineers had spent nearly a decade developing the technology, so integrating their expertise through co-creation was crucial.
Together with my team, I planned and facilitated a series of workshops to refine hardware–software interactions, applying design thinking methods, user testing, and stakeholder interviews to define and evolve the solution. Aligning diverse teams wasn’t always easy, but through structured collaboration and iterative focus, we steadily advanced the concept sprint after sprint.
Navigating Concept Work in a Complex System
Using systematic UX methods to break down complexity and shape a cohesive concept across domains
While tackling the core challenge of shifting users’ mental model from single-band to broad-band audio transmission and introducing innovative technology through intuitive, streamlined workflows, we took a structured approach:
We broke features into manageable pieces, using UX flow mapping for each major function to clarify requirements and uncover technical constraints. Different layout explorations helped define hierarchy, key actions, and user priorities.
Given the wireless technology’s complexity, my team and I meticulously documented business logic and unique behaviors directly within the wireframes, ensuring user context was clear to designers, stakeholders, and developers alike. This shared documentation improved alignment and made discussions and brainstorms far more efficient.
Enabling Cohesive UI Design and Interactions for Scale
Setting the foundation for a company-wide design system
User Research and User Testing Activities
Establishing continuous user research activities within an agile setup
At the start of the project, I took on the role of UX Researcher, embedding a continuous research and testing cycle into our agile workflow. I advocated for in-person observations, which uncovered critical insights into user behaviors and workflows. Working closely with product owners, we established recurring user testing activities, adapting methods to fit each research goal.
I also initiated a user test pool from scratch, significantly reducing recruitment time and ensuring a steady flow of qualified participants. The pool included around 50 maintained contacts, spanning sound engineers, RF engineers, and other key user roles. By introducing a clear incentive system, we kept participants highly engaged, resulting in consistent, constructive feedback throughout the project.
Over the project’s lifespan, we ran multiple sessions using low- and high-fidelity prototypes, card-sorting exercises, guided interviews, competitor research, and later end-to-end tests with real hardware and software. I oversaw all research activities, setting goals, defining scope, and reviewing testing materials to ensure quality and alignment.
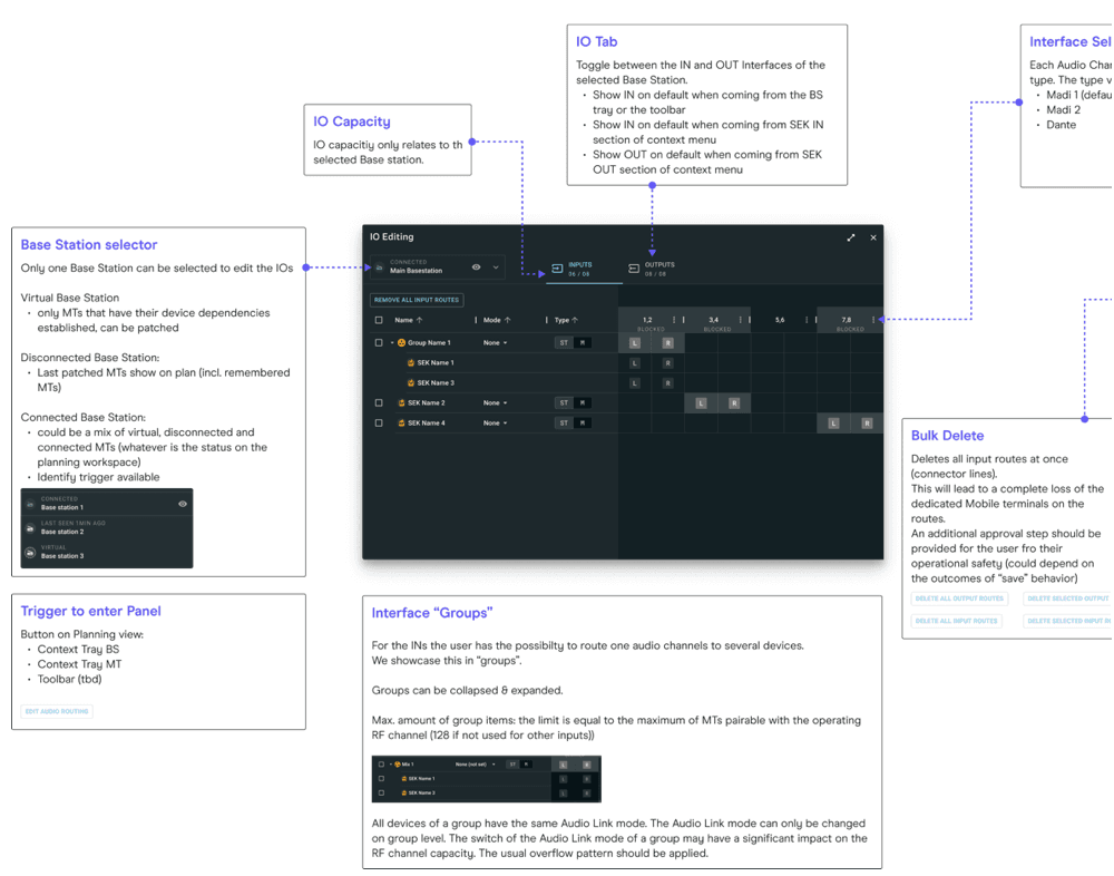
Workflow Demo
One of many workflows to plan and monitor wireless audio during a show
Summary
Impact
After nearly three years of shaping and contributing to the development of Sennheiser’s Spectera system, it was rewarding to see the impact of this work as the product launched globally in 2024.
Spectera sets a new benchmark in professional audio by integrating microphones and in-ear monitors into a single wideband channel, reducing interference, boosting spectrum efficiency, and supporting up to 64 channels per unit. This innovation simplifies complex setups, shortens setup times, and solidifies Sennheiser’s reputation as an industry innovator, reinforcing its position as a market leader in professional audio.
My role in shaping the concept, defining the UX strategy, and embedding continuous research, including building a user test pool and driving cross-disciplinary alignment, was instrumental in ensuring the product met both technical ambitions and real user needs. These efforts helped reduce rework, accelerate delivery, and create a user-centered system that redefines wireless audio workflows.
Team & Customer Feedback
Wrapping up the project after nearly three years with Notation Creative Consulting was bittersweet. It wasn’t easy to say goodbye to such a fantastic team. Close collaboration between Sennheiser, Notation, and SII was essential to bringing Spectera to life.
Here are a few notes and pieces of feedback from the team and stakeholders.



















